DHCP Database yedekleme ve geri yükleme işlemleri, DHCP Server yapılandırmalarının korunması ve olası veri kayıplarının önüne geçilmesi açısından son derece kritik bir işlemdir. Özellikle Network altyapısında IP dağıtımı gibi temel bir görevi yerine getiren DHCP Server'ın veritabanı, tüm IP yapılandırmalarını, Lease bilgilerini, Reservations ve Scope ayarlarını içerdiğinden, bu verilerin düzenli olarak yedeklenmesi, sistemin sürekli çalışırlığı açısından büyük bir önem taşır. Beklenmedik donanım arızaları, yazılım hataları veya herhangi bir felaket senaryosunda DHCP Database’in hızlıca geri yüklenebilmesi, kesintisiz bir Network yönetimi sağlar.
Bu süreçte dikkat edilmesi gereken en önemli unsurlardan biri, yedekleme işleminin düzenli olarak yapılmasıdır. DHCP Server üzerinde değişiklikler yapıldığında, yeni Scope eklemeleri ya da mevcut yapılandırmalarda değişiklikler yapıldığında yedekleme sıklığı artırılmalıdır. Böylece, herhangi bir veri kaybı durumunda geri yüklenecek olan veritabanı, en güncel haliyle kullanılabilir.
DHCP Database yedekleme işlemleri otomatikleştirilebilir, ancak manuel olarak da gerçekleştirilebilir. Backup (yedekleme) işlemi, DHCP Server’ın kendi yerel araçları üzerinden yapılabileceği gibi, harici bir Disk ya da Network üzerindeki başka bir sunucuya da alınabilir. Restore (geri yükleme) işlemi sırasında yedeklenen verilerin, doğru konum ve formatta geri yüklenmesi önem arz eder. Yanlış bir dosya konumu veya hatalı bir geri yükleme, DHCP Server’ın yapılandırmalarını bozabilir ve IP adresi dağıtım sürecini olumsuz etkileyebilir.
Yedekleme ve geri yükleme işlemlerinin dışında, DHCP Database’in belirli periyotlarla sıkıştırılması ve düzenlenmesi, performansın yüksek tutulmasına yardımcı olur. Özellikle büyük Network yapılarında binlerce Client'a IP dağıtan DHCP Server'lar, yoğun kullanım altında veri tabanında birikme yapabilir. Bu nedenle, periyodik olarak yedekleme ve veri sıkıştırma işlemleri yapılmalı, veritabanı olası hatalara karşı sağlam tutulmalıdır.
Yapılandırmaların sürekli güncellenmesi ve bakımının düzenli olarak yapılması, DHCP Server’ın sorunsuz çalışmasını sağlar ve Network'te yaşanabilecek IP dağıtım sorunlarının önüne geçer. Bu nedenle, DHCP veritabanı yedekleme ve geri yükleme işlemleri, Network yönetiminin en önemli parçalarından biridir.
DHCP Database Backup Süreci
DHCP Database Backup süreci, DHCP Server üzerinde IP dağıtımı, Lease bilgileri, Reservations gibi kritik yapılandırmaların korunması ve olası veri kayıplarının önüne geçilmesi için oldukça önemlidir. DHCP Server, varsayılan olarak her 60 dakikada bir veritabanını otomatik olarak yedekler ve bu yedekleri C:\Windows\System32\dhcp dizininde bulunan Backup klasörüne kaydeder. Bu işlem, DHCP'nin sürekli çalışırlığını sağlamak ve beklenmedik sistem hataları veya arızalar karşısında veri kaybını en aza indirmek amacıyla yapılır.
DHCP Database Backup Sürecini Özelleştirme
Varsayılan 60 dakikalık otomatik yedekleme süresi birçok organizasyon için yeterli olabilir, ancak bazı durumlarda bu süreyi değiştirmeniz gerekebilir. Örneğin, daha yoğun IP dağıtımı yapan veya sürekli yapılandırma değişikliklerinin yaşandığı bir ortamda, daha sık yedek almak gerekebilir. Yedekleme süresini değiştirmek için, DHCP Tool üzerinden bir ayar bulunmamaktadır. Bu değişikliği yapmak için Registry üzerinde ilgili parametreyi manuel olarak düzenlemeniz gerekir.
DHCP Database Backup Sıklığını Değiştirme
Yedekleme sıklığını değiştirmek için aşağıdaki Registry yolunu kullanarak ilgili parametreyi değiştirebilirsiniz:
|
HKEY_LOCAL_MACHINE\SYSTEM\CurrentControlSet\Services\DHCPServer\Parameters |
Bu konumda, BackupInterval adındaki DWORD parametresinin değeri varsayılan olarak 60 dakika (60 decimal) olarak ayarlanmıştır. İstediğiniz yedekleme süresine göre bu değeri değiştirebilirsiniz. Örneğin, yedekleme sıklığını 30 dakikaya düşürmek için bu parametreyi 30 olarak ayarlayabilirsiniz. Değer decimal formatında verilmelidir, yani doğrudan dakika cinsinden bir sayı yazmalısınız.
DHCP Database Backup İşlem Sürekliliği ve Dikkat Edilmesi Gerekenler
DHCP veritabanı, DHCP Server'ın sağlıklı çalışabilmesi için kritik bilgiler içerir. Bu verilerin düzenli olarak yedeklenmesi, DHCP'nin yapılandırma hataları veya veri kaybı durumunda hızla geri yüklenebilmesini sağlar. Yedekleme işleminin düzenli olarak yapılması, DHCP Server'ın daha kararlı ve güvenilir çalışmasını sağlar. Aynı zamanda, DHCP veritabanının sık sık değişiklik gördüğü ortamlarda yedekleme süresinin daha kısa tutulması tavsiye edilir.
DHCP Database Backup Klasörünü Özelleştirme
DHCP veritabanı yedeklerinin alındığı varsayılan klasör olan C:\Windows\System32\dhcp\Backup dizini, DHCP yedeklerini güvenli bir yerde saklamak isteyen sistem yöneticileri için özelleştirilebilir. Yedeklerin başka bir Diske ya da farklı bir lokasyona alınması gerekiyorsa, DHCP konsol üzerinden bu ayarı kolayca değiştirebilirsiniz. Bu tür bir özelleştirme, sistem Diskinde arıza meydana gelmesi durumunda yedeklere erişimi garanti altına alır.

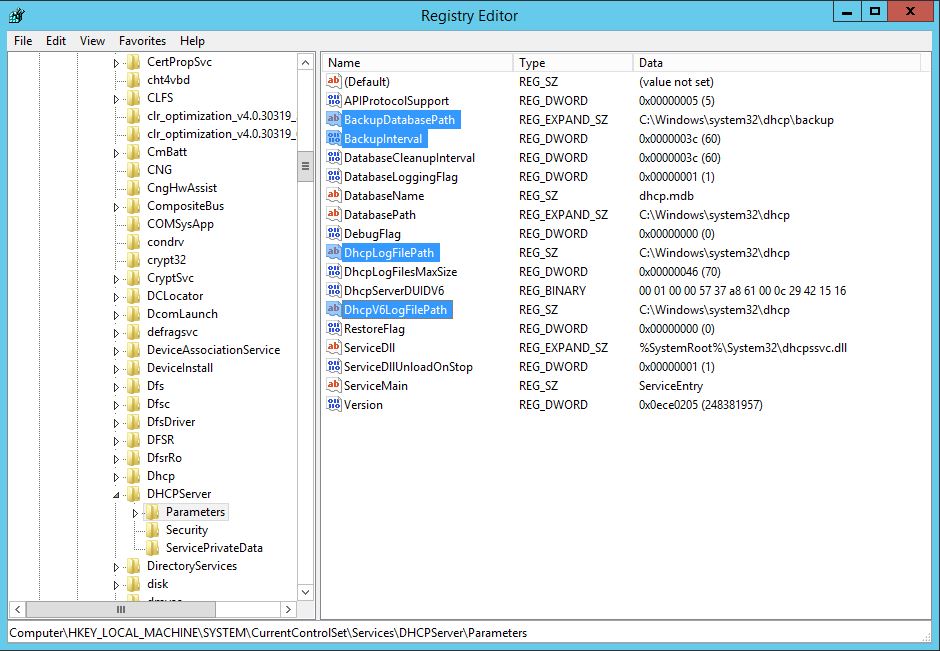
DHCP Server'ın çalışmasını destekleyen çeşitli parametreler Registry içinde yer alır ve bu parametreler sayesinde DHCP'nin çalışma yolları, yedekleme ve Log'lama süreçleri yönetilebilir. Bu parametreler, DHCP veritabanının yedeklenmesi ve Log dosyalarının kayıt yollarının yapılandırılmasına yardımcı olur. Şimdi bu parametrelerin işlevlerini daha detaylı inceleyelim:
BackupDatabasePath
Bu parametre, DHCP veritabanının yedeklendiği varsayılan dizin bilgisini saklar. BackupDatabasePath, DHCP Server’ın periyodik olarak veritabanını otomatik yedekleme işlemini gerçekleştirdiği dizini belirler. Varsayılan olarak, bu yedeklemeler C:\Windows\System32\dhcp\Backup dizininde tutulur. İhtiyaç halinde bu yedekleme dizini değiştirilerek farklı bir lokasyona yönlendirilebilir. Bu işlem, yedeklerin başka bir Disk veya güvenli bir depolama alanında tutulmasını sağlamak için önemlidir.
DhcpLogFilePath
Bu parametre, IPv4 için otomatik olarak oluşturulan Log dosyalarının saklandığı varsayılan dizin bilgisini içerir. DHCP Log'ları, DHCP Server'da gerçekleşen tüm olayların kaydedildiği dosyalardır. Bu Loglar sayesinde IP dağıtımı, Lease süreleri, DHCP talepleri ve diğer olaylar kaydedilir. Varsayılan olarak Log dosyaları C:\Windows\System32\dhcp dizininde saklanır. DhcpLogFilePath parametresi ile bu dizin de özelleştirilebilir ve Log dosyalarının daha güvenli bir alana yönlendirilmesi sağlanabilir.
DhcpV6LogFilePath
Bu parametre ise IPv6 için otomatik Log dosyalarının saklandığı varsayılan dizin bilgisini içerir. IPv6 yapısını kullanan Network'lerde, DHCPv6 sunucusu tarafından kaydedilen olaylar, bu Log dosyalarında tutulur. Varsayılan olarak Log dosyaları, C:\Windows\System32\dhcp dizininde saklanır. DhcpV6LogFilePath parametresi ile bu Log dosyalarının saklandığı dizin de gerektiğinde değiştirilip özelleştirilebilir.
DHCP Server Database Backup ve Restore İşlemleri
Veritabanı yedekleme süreci, DHCP Server'ın sağlıklı çalışmasını ve beklenmedik sorunlar karşısında hızla geri yüklenebilmesini sağlamak amacıyla düzenli olarak gerçekleştirilmelidir. DHCP Server yedeği, yukarıda bahsedilen BackupDatabasePath dizininde saklanır. DHCP veritabanı yedeğini manuel olarak almak için DHCP konsol üzerinden ya da otomatik yedekleme süresi dolayısıyla veritabanı belirli aralıklarla yedeklenir. Varsayılan yedekleme süresi her 60 dakika olup, bu süre Registry'deki BackupInterval parametresi üzerinden değiştirilerek ihtiyaca göre özelleştirilebilir.
Bu parametrelerin doğru bir şekilde yapılandırılması, DHCP veritabanının sağlıklı bir şekilde yedeklenmesi ve Log dosyalarının güvenli bir şekilde saklanmasını sağlar. Ayrıca, yedeklerin ve Log dosyalarının farklı bir dizine taşınarak daha güvenli bir alanda tutulması, sistem güvenliği açısından önemli bir adımdır.
Bu kısımda bizi ilgilendiren Registry parametresi, BackupInterval olacaktır. BackupInterval, Otomatik Backup alma süresidir ve varsayılan olarak 60 dakikadır. Bu parametreyi çift tıklayarak açtığınızda Hexadecimal'den Decimal'e dönüştürdüğünde 60, yani yani 60 dakika değerini göreceksiniz. Bu değeri istediğiniz şekilde değiştirebilirsiniz. Bu işlemi bitirdiğinizde DHCP Server Servisini Restart etmelisiniz.
Server adımın (FQDN) olduğu yerde sağ tıklayarak Backup...'a tıklıyorum.

Açılan pencerede benden Backup için bir dizin yolu belirtmemi istiyor. Burada varsayılan olarak C:\Windows\System32\dhcp\Backup dizin yolunu getirmektedir. Yedekleme işlemini bu klasörde yapabileceğiniz gibi, başka bir klasör de seçebilirsiniz.

Ben, C:\ dizini altında oluşturduğum DHCP_DB_Backup klasörü içine yedek almak istiyorum.

Görüldüğü gibi yedekleme işlemim başarılı bir şekilde tamamlandı. Bunu yaptıktan sonra bu yedeğinizi, manuel olarak, bir Storage veya taşınabilir bir Disk'e kaydedebilirsiniz.

DHCP Database Restore Süreci
DHCP Database Restore işlemi, daha önce alınmış olan bir yedekten geri dönmeyi ve DHCP veritabanının önceki bir duruma geri yüklenmesini sağlar. Bu işlem, DHCP veritabanında meydana gelen veri bozulmaları veya sunucu hatalarından sonra yapılan kurtarma işlemlerinde hayati bir önem taşır.
Server adımın (FQDN- Fully Qualified Domain Name) olduğu yerde sağ tıklayarak Restore...'a tıklıyorum.

Bu adımda DHCP Server Servisin yeniden başlatılacağı bilgisini veriyor. YES butonuna tıklayarak servisin yeniden başlatılmasını sağlıyorum.
Servisin Durdurulması ve Yeniden Başlatılmasının Önemi
Restore işlemi sırasında servisin durdurulması, veritabanının bozulmasını veya çakışmaların meydana gelmesini engeller. DHCP hizmetinin durdurulmadan Restore edilmesi, aynı anda farklı verilerin yazılmasına neden olabilir ve sistemde tutarsızlıklara yol açabilir. Bu nedenle DHCP veritabanı üzerinde herhangi bir işlem yapılmadan önce servisin güvenli bir şekilde durdurulması gerekmektedir. Restore işlemi tamamlandıktan sonra DHCP servisi tekrar başlatılarak IP dağıtımı kaldığı yerden devam eder.

Servis yeniden başlatılıyor...

Servisin yeniden başlatılmasının ardından, DHCP Database Restore işlemş başarılı bir şekilde tamamlandı.

DHCP Database Restore İşlemi Sonrası Yapılacaklar
Veritabanı geri yüklendikten sonra, DHCP konsolunu gözden geçirmek önemlidir. Restore işleminden sonra IP adresi dağıtımı, Scope yapılandırmaları, rezervasyonlar ve Lease süreleri gibi konfigürasyonların düzgün çalıştığından emin olunmalıdır. Eğer DHCP Server üzerinde birden fazla Scope varsa, her bir Scope için yapılandırmaların doğru şekilde geri döndüğünü doğrulamak iyi bir uygulamadır.
DHCP Database Backup Path'ini Değiştirme
DHCP sunucularında, veritabanı yedeklemesi varsayılan olarak C:\Windows\System32\dhcp\Backup dizinine yapılır. Ancak bazı durumlarda, özellikle Disk yönetimi ve veri güvenliği açısından bu yedekleme dizinini farklı bir sürücüye veya bölüme taşımak gerekebilir. Özellikle yüksek trafikli Network'lerde yedekleme verilerinin ayrı bir Diskte tutulması, performansın korunmasına ve veri güvenliğinin artırılmasına yardımcı olabilir. Ayrıca DHCP yedeğini yukarıda anlattığım gibi bir kereye mahsus yapacaksınız, nispeten mantıklı bir çözüm olabilir ancak ben, bu yedeği dizin yolunu sabitleyerek bir Storage üzerinde kalıcı olarak tutmanızı öneririm.
Server adımın (FQDN) olduğu yerde sağ tıklayarak Properties'e tıklıyorum.


Backup Path kısmında, varsayılan olarak C:\Windows\System32\dhcp\Bakcup yolunu getirmektedir. Bunu, storage üzerinde oluşturduğum ve paylaşıma açtığım srv001dhcpBackup klasörünün paylaşım Path'ini IP adresi ile vererek değiştiriyorum. \\192.168.1.222\srv001dhcpBackup

Registy alanında, değişiklikleri görebilmek için BackupInterval parametresini 1 dakika olarak belirlemiştim. \\192.168.1.222\srv001dhcpBackup Network paylaşım klasörüme göz attığımda, yedeklemenin dakikada 1 kez yapıldığını görebiliyorum.

Genel bir değerlendirme yapacak olursak, DHCP veritabanı yedekleme ve geri yükleme işlemleri, Network yönetiminin kritik bir parçasıdır. IP adres yönetiminin sürekliliğini sağlamak, olası arızalar ve kesintiler durumunda hızlı bir şekilde geri dönüş yapabilmek için bu işlemlerin düzenli bir şekilde gerçekleştirilmesi hayati önem taşır. Network'teki IP adreslerinin yönetimi, sistemin sorunsuz çalışmasını doğrudan etkiler ve veritabanı yedekleme stratejisinin güvenilirliği, operasyonel sürekliliği garanti altına alır.
Veritabanı yedekleme ve restore işlemlerinin doğru bir şekilde yapılandırılması, hem manuel hem de otomatik süreçlerle desteklenmesi, yedeklerin güvenilir bir dizine alınması gibi detaylar, uzun vadede Network altyapısının sağlamlığını korur. Bu adımların başarılı bir şekilde uygulanması, olası veri kayıplarını ve kesintileri en aza indirgerken, yönetim süreçlerinin de kolaylaşmasını sağlar. Bu nedenle, DHCP yedekleme ve geri yükleme süreçlerinin ihmal edilmemesi, uzun vadede sorunsuz bir Network yönetiminin temel taşlarından biridir.
Faydalı olması dileğiyle...
Makale ile ilgili düşüncelerinizi ve sorularınızı aşağıdaki yorum kısmında paylaşmaktan çekinmeyin. Her katkı, içeriğin daha fazla kişiye ulaşmasını ve daha faydalı bir tartışma ortamı oluşmasını sağlar.